A indústria de cosméticos sofre com os estoques elevados, o que compromete o fluxo de caixa da empresa. Levando em conta que o estoque está em toda a cadeia de suprimentos, o potencial de aplicação dos conceitos lean nas empresas de cosméticos é encorajador, com a redução de estoque podendo chegar a 50%. Veja alguns resultados atingidos em grandes empresas de cosméticos no Brasil com a aplicação do lean:
Figura 1: Exemplos de resultados em empresas de cosméticos
Para que possamos reduzir os estoques na cadeia no nível apresentado, é necessário começar desenhando o Mapa de Fluxo de Valor, pois é ele que nos permite enxergar onde estão os maiores estoques; veja como fazer a seguir:
1 – Defina uma família de produtos: para definir a família de produtos, devemos fazer a matriz produto x processo, e todos os produtos que passam pelos mesmos processos são considerados da mesma família de produtos. Essa definição é diferente da definição de marketing, que classifica os produtos por categoria ou tipo (por exemplo, capilar, creme para a pele etc.). No exemplo abaixo, os produtos X e Z fazem parte da mesma família de produtos porque passam pelos mesmos processos. Nesse caso, o mapa representará esses dois produtos no processo.
Figura 2: Exemplo de matriz de produto x processo
2 – Desenhe o mapa de fluxo de valor atual: para desenhar o mapa, é importante envolver uma equipe multifuncional, com pessoas da produção, logística, supply chain, planejamento e custos. O mapa deve ser desenhado acompanhando a produção no gemba (local onde as coisas acontecem, coletando dados e informações importantes, como tempo de ciclo do lote, tempo de limpeza ou setup, estoque de MP, AS e PA e tempo de disponibilidade de máquina ou OEE). É importante também ouvir os operadores para que eles possam apontar os problemas que enfrentam no dia a dia, pois serão temas para kaizens do estado futuro.
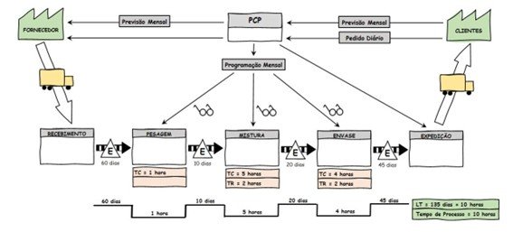
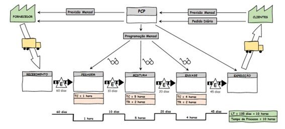
Figura 3: Exemplo de mapa de fluxo de valor atual em indústria de cosméticos
3 – Identifique onde estão os maiores estoques: os processos das empresas de cosméticos têm uma característica importante: a maior quantidade de estoques está nas pontas, ou seja, no MP e no PA, como podemos ver no mapa exemplo acima. Isso acontece porque as empresas procuram lidar com a variabilidade da demanda, que é bem significativa. Contudo, muitas vezes grandes estoques de AS aparecem, devido a gargalos na operação de mistura, por exemplo. Vale lembrar que o estoque é calculado em relação à demanda, e não em função da velocidade de consumo do processo posterior, ou seja, divide-se a quantidade de estoque encontrada pela demanda.
4 – Desenhe o estado futuro projetando o sistema puxado: como o objetivo principal é reduzir os estoques na cadeia, devemos projetar o sistema puxado, que é composto pelo supermercado e pelo sinal via kanban. O supermercado é composto por estoque de ciclo, estoque pulmão e estoque de segurança (você pode conhecê-los melhor lendo este arquivo).
Idealmente, podemos colocar um sistema puxado em todos os pontos da cadeia: produto acabado, semi-acabado e matéria prima, cada um com um objetivo e uma composição diferente. De maneira geral, é possível reduzir em 30% o estoque na cadeia.
Figura 4: Exemplo de estado futuro típico com sistema puxado
5 – Dimensione os estoques necessários para o sistema puxado: para dimensionar o sistema puxado, é importante identificar os dados de histórico de consumo, frequência de entrega e variações de consumo do processo cliente. Também é necessário obter dados do processo fornecedor, tais como tempo de fabricação ou lead time, tempos de setup ou limpeza, frequência de abastecimento e disponibilidade do equipamento ou processo, que nesse caso pode ser o OEE (você pode obter maiores informações neste artigo).
Espero que estas dicas permitam a você começar o processo para redução de estoque, mas se precisar, conte conosco e solicite nossa ajuda no site.







